単票画面にアラート表示機能を追加する¶
単票画面で急ぎ処理が必要なデータを赤く表示することができます。
ここでは例として御見積書アプリの単価が閾値を下回っている項目を赤く表示する機能を追加します。
アプリの動作¶
カスタマイズ手順¶
画面レイアウトを変更する¶
アラート表示する閾値を画面にセットします。
- CELF に ログイン し、「管理ボタン」をクリックして管理画面を開きます。
- カスタマイズするアプリをダブルクリックします。
- 御見積書シート(メインシート)をダブルクリックします。
- シート列数を 1 列追加します。
- シートの右端列の 1 行目に閾値を入力します。
![]()
ヒント
ここでは、「単価が 5000 円を下回っている時に赤く表示する」ようにするため、「5000」を入力します。
- 閾値を入力した列の列見出しを右クリックして「非表示」を選択します。
- シートを保存して閉じます。
閾値を超えた行を赤く表示するようアクションを変更する¶
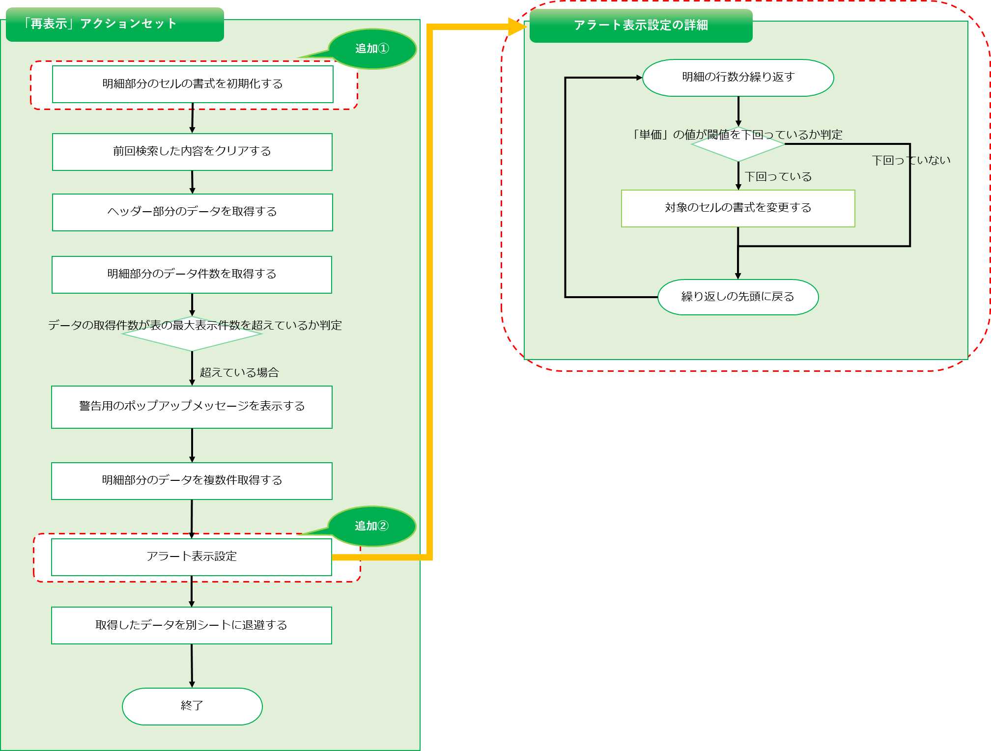
単票画面の「再表示」アクションにアラート表示機能を追加します。
「再表示」アクションにアラート表示機能を追加した際の処理フローが下の図となります。
修正内容は以下のとおりです。
[1] 表部分のセルの書式を初期化する
表部分のセルの書式を初期化する処理を追加します。
2回目のデータ検索の際に以前のアラート表示を残さないための処理です。
[2] アラート表示設定
アラート表示設定の処理を追加します。
表の行数分の処理を行い「単価」の値が閾値を下回っているか判定します。
閾値を下回っている場合はデータの表示先のセル書式を変更します。
では、下の手順で実際にアクションセットの修正方法を説明していきます。
単票画面のアクションセットを開く¶
- CELF に ログイン し、「管理ボタン」をクリックして管理画面を開きます。
- カスタマイズするアプリをダブルクリックします。
- 御見積書シート(メインシート)をダブルクリックします。
ボタンをクリックします。
明細部分のセル書式を初期化する¶
- 「再表示」のアクションセットをダブルクリックします。
- 「セル操作」タブから「セルの書式を設定する」アクションを、アクションセットの先頭に追加します。
![]()
ヒント
アクションが追加できる場所はオレンジ色に変化します。追加したい場所の色が変化したのを確認してからマウスボタンを離してください。![]()
- 追加した「セルの書式を設定する」アクションのセル選択ボタンをクリックします。
- 表の領域を選択します。
- 追加した「セルの書式を設定する」アクションの「書式」ボタンをクリックします。
- 「フォント」タブの項目を、以下のように編集します。
- フォント:メイリオ
![]()
- 「罫線」タブの「線」項目を、以下のように編集します。
- 色:灰色
![]()
- 「罫線」タブの以下の「プリセット」項目をクリックします。
- プリセット:外枠
- プリセット:内側
![]()
- 「確認」ボタンをクリックします。
![]()
ヒント
書式の設定が完了しました。
![]()
アラート表示処理を追加する¶
- 41 行目の「シートのセルに値を設定する」アクションを、自身の下にドラッグ&ドロップしてコピーします。
![]()
ヒント
「行カウンタを初期化」とコメントされているアクションを探してください。
ヒント
Ctrl を押しながらドラッグ&ドロップをすることでアクションをコピーすることができます。
- 「制御」タブから「指定回数分繰り返し処理をする」アクションを、コピーした「シートのセルに値を設定する」アクションの上にドラッグ&ドロップして追加します。
- 追加した「指定回数分繰り返し処理をする」アクションの繰り返し回数を、2 つ下の「指定回数分繰り返し処理をする」アクションの繰り返し回数と同じ式を設定します。
![]()
ヒント
「取得件数分繰り返し、以下の処理を行う ・検索結果をDBデータシートにコピー」とコメントされているアクションを探してください。
- 「制御」タブから「条件を判定する」アクションを、追加した「指定回数分繰り返し処理をする」アクションの中にドラッグ&ドロップして追加します。
- 追加した「条件を判定する」アクションの分岐条件に、「=AND( INDIRECT( "S" & 御見積書_制御用(アクション)!F2) < AB1 , INDIRECT( "S" & 御見積書_制御用(アクション)!F2) <>"" )」と入力します。
![]()
ヒント
この式は複雑ですので、上の説明文からコピーして貼り付けてください。式の意味は下の「ちなみに」で説明していますので、もし興味があれば参照してください。ちなみに
この式は『「その行の単価」が「閾値」を下回っている、かつ、「その行の単価」が空欄でなければ』という、背景色を赤くするセルの条件を表しています。
「"S" & 御見積書_制御用(アクション)!F2」は「その行の単価」のセルアドレスを表します。「"S"」が単価の列アドレス、![]()
![]()
- 「セル操作」タブから「セルの書式を設定する」アクションを、追加した「条件を判定する」アクションの「もし○○ならば」部分にドラッグ&ドロップして追加します。
- 追加した「セルの書式を設定する」アクションのセルに、「 ="S" & 御見積書_制御用(アクション)!F2」と入力します。
![]()
ヒント
この式は複雑ですので、上の説明文からコピーして貼り付けてください。式の意味は下の「ちなみに」で説明していますので、もし興味があれば参照してください。ちなみに
「"S" & 御見積書_制御用(アクション)!F2」は「その行の単価」のセルアドレスを表します。「"S"」が単価の列アドレス、
「御見積書_制御用(アクション)!F2」が行のアドレスを表します。
- 追加した「セルの書式を設定する」アクションの「書式」ボタンをクリックします。
- 「フォント」タブの項目を、以下のように編集します。
- フォント:メイリオ
![]()
- 「罫線」タブの「線」項目を、以下のように編集します。
- 色:灰色
![]()
- 「罫線」タブの以下の「プリセット」項目をクリックします。
- プリセット:外枠
- プリセット:内側
![]()
- 「塗りつぶし」タブの「セルの網かけ色」項目を編集し、「確認」ボタンをクリックします。
- セルの網かけ色:赤色
![]()
- 「シート操作」タブから「シートのセルに値を設定する」アクションを、手順 2. で追加した「指定回数分繰り返し処理をする」アクションの下にドラッグ&ドロップしてコピーします。
![]()
ヒント
次の画像のようになるよう、位置に注意して追加してください。
![]()
- 追加した「シートのセルに値を設定する」アクションの、「シート選択」ボタンをクリックします。
- 「御見積書_制御用(アクション)」シートをダブルクリックします。
- 追加した「シートのセルに値を設定する」アクションを以下のように設定します。
- セル:「F2」
- セットする値:「=御見積書_制御用(アクション)!F2 + 1」
![]()
ちなみに
「=御見積書_制御用(アクション)!F2 + 1」は行番号に 1 を追加します。このアクションにより、「指定回数分繰り返し処理をする」アクションで繰り返すたびに値が増え、単価列のすべての行を対象にします。
- アクションセットの「OK」ボタンをクリックします。
以上で完成です。
参考
他のシートにも同様の機能を追加することができます。
ヘッダー検索画面シートに追加する場合は 「 ヘッダー検索画面にアラート表示機能を追加する 」 を参照してください。
一覧表シートに追加する場合は 「 一覧表画面にアラート表示機能を追加する 」 を参照してください。
クロス表シートに追加する場合は 「 クロス表画面にアラート表示機能を追加する 」 を参照してください。





